• SEARCH

    통합검색
  • GAMEZONE
    • 커뮤니티
      • 공지사항
      • 유저게시판
        • 등업게시판
        • 출석체크
        • 정회원 무료자료실
      • 스크린샷
      • 인증자료실
    • 리니지
      • 게임공략 & 팁
      • 홍보게시판
      • 유틸자료실
      • 소스자료실
      • 자유게시판
      • 노하우 게시판
    • 메이플스토리
      • 게임공략 & 팁
      • 홍보게시판
      • 유틸자료실
      • 소스자료실
      • 자유게시판
      • 노하우 게시판
    • 바람의나라
      • 자유게시판
      • 홍보게시판
      • 자료게시판
        • 유틸자료실
        • 소스자료실
        • 클라이언트
        • 팩 자료실
      • 연구게시판
        • 개발내역
        • 질문과답변
        • 기타
      • 강의게시판
        • DR
        • CR
        • 구버전
        • 클라이언트 개조
        • 노하우 게시판
        • 게임공략 & 팁
    • 다크에덴
      • 게임공략 & 팁
      • 홍보게시판
      • 유틸자료실
      • 소스자료실
      • 자유게시판
      • 노하우 게시판
    • 믹스마스터
      • 게임공략 & 팁
      • 홍보게시판
      • 유틸자료실
      • 소스자료실
      • 자유게시판
      • 노하우 게시판
    • 라그나로크
      • 게임공략 & 팁
      • 홍보게시판
      • 유틸자료실
      • 소스자료실
      • 자유게시판
      • 노하우 게시판
    • 기타게임
      • 게임공략 & 팁
      • 홍보게시판
      • 유틸자료실
      • 소스자료실
      • 자유게시판
      • 노하우 게시판
    • 게임강의
    • 비베&포토샵
      • 자유게시판
      • 자료실
        • 일반자료실
        • 포인트 자료실
      • 노하우게시판
      • 포토샵게시판
    • 모바일
      • 게임공략
      • 포인트 자료실
      • 유틸자료실
      • 자유게시판
  • 기타게임 유틸자료실
    • 기타게임 유틸자료실 기타 ()
    • QuickRev 3.3.2

      • 베르니니
      • 2020.03.29 - 19:30 24

     

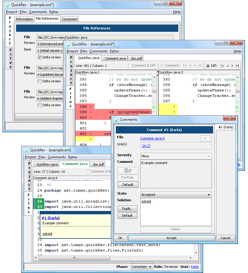
    QuickRev 3.3.2 (7.1MB)

    A code review tool for Subversion and ClearCase controlled files.

     

    Screenshot for: QuickRev 3.3.2

    Attached file
    QuickRev-3.3.2.bin.zip 7.13MB 0quickrev.jpg 169.6KB 0
    이 게시물을..
    N
    0
    0
    • 린2 ip수정떼쟁
    • 28
      베르니니

    베르니니 님의 최근 글

    뮤 시즌16 구축샷 입니다 (마테우스님 자료) 869 4 2021 11.19 Clavier + 11.0.1 28 2020 06.09 Back4Sure Portable 3.7.7 ( 22 2020 06.09 xPlorer2 Lite 4.4.0.1 21 2020 06.09 foobar2000 v1.5.4 / 1.5.5 베타 1 566 2020 06.09

    베르니니 님의 최근 댓글

    감사합니다!!! 2024 04.18 오 댕큐 베리 감사!!! 갓 블레슈 2024 04.03 감사합니다^^ 2024 03.26 아하~ 네 감사합니다 운영체제는 당장 변경하기 어려워서 나중에 vm으로 다시 해봐야겟네요  댓글감사합니다 2023 12.05 감사합니다 .  잘 해결했습니다.   그리고 인겜임에서 파워업상점 들어가면 이런 에러가 뜨는데 이것도 방법좀 여쭐께요   2023 12.04
    글쓴이의 서명작성글 감추기 
    댓글 쓰기 에디터 사용하기 닫기
    • view_headline 목록
    • 14px
    • 린2 ip수정
    • 목록
      view_headline
    × CLOSE
    전체 던파 76 뮤 72 천상비 10 프로젝트신루 5 아이온 43 어둠의전설 164 리니지2 56 크로노스 72 칼온라인 10 기타 6969
    기본 (7,646) 제목 날짜 수정 조회 댓글 추천 비추
    분류 정렬 검색
    • 게임존 사이트 변경 사항 안내
      3 N
      22시간 전 55 3
    7646
    기타
    프메 구축 방법
    구축솔플 2025.12.12 - 15:16 28
    7645
    기타
    프리메이플 구축시 주의사항
    구축솔플 2025.12.12 - 15:14 21
    7644
    기타
    자체 제작한 마우스 클릭 프로그램
    구축솔플 2025.12.12 - 15:09 14
    7643
    기타
    apmsetup7
    권밍꼬 2025.12.01 - 10:16 6
    7642
    기타
    붉은보석 한방팩 구축법
    권밍꼬 2025.11.24 - 11:30 89
    7641
    기타
    와우 부활후유증,귀환석 쿨타임 제거방법
    권밍꼬 2025.11.24 - 11:05 4
    7640
    아이온
    아이온 5.8 아이템 드랍율 서버배율 수정방법
    권밍꼬 2025.11.24 - 11:01 15
    7639
    기타
    SQL을 막 배우시는 분들에게 좋은 사이트
    나여 2025.10.24 - 18:46 27
    7638
    기타
    스타유즈맵천하제일거상
    기무노 2025.10.19 - 05:32 22
    7637
    기타
    스타유즈맵 마린키우기
    기무노 2025.10.19 - 05:31 9
    7636
    기타
    스타유즈맵 4대4 라만차
    기무노 2025.10.19 - 05:30 8
    7635
    기타
    스타유즈맵 원피스 해적시대
    기무노 2025.10.19 - 05:30 15
    7634
    기타
    스타유즈맵 바이러스키우기
    기무노 2025.10.19 - 05:29 6
    7633
    기타
    스타크래프트 키리의강화기
    권준영 2025.10.15 - 02:10 17
    7632
    기타
    안카메라 구버전
    권준영 2025.10.15 - 02:07 7
    7631
    기타
    곰믹스
    캬키캬캬 2025.10.14 - 06:12 7
    7630
    기타
    IDA 7.0
    캬키캬캬 2025.10.13 - 10:08 5
    7629
    기타
    버츄얼 피터팬
    캬키캬캬 2025.10.13 - 09:55 8
    7628
    기타
    버츄얼
    캬키캬캬 2025.10.13 - 09:54 9
    7627
    기타
    테런 버츄얼
    캬키캬캬 2025.10.13 - 09:54 20
    7626
    기타
    업데이트 클린 툴
    캬키캬캬 2025.10.11 - 19:34 6
    7625
    기타
    popmaker
    캬키캬캬 2025.10.11 - 19:32 12
    7624
    기타
    키보드 최적화
    캬키캬캬 2025.10.11 - 19:22 15
    7623
    기타
    키보드킹
    ssotok12 2025.10.07 - 17:02 4
    7622
    기타
    1.2.65 skill.wz 순정
    skswod22 2025.09.24 - 09:39 40
    7621
    기타
    여러대 컴퓨터 하나의 키보드 마우스로 제어 가능한 툴
    수원김군 2025.09.01 - 01:18 41
    7620
    기타
    webp -> jpg 이미지 변환기
    아직 2025.08.27 - 15:48 7
    7619
    기타
    스톤에이지 해피서버 경매장 리소스
    코드짱 2025.08.13 - 22:00 78
    7618
    기타
    GMS83 HD Local
    죽음의허무 2025.08.11 - 06:55 33
    7617
    기타
    스킨 익스트랙터
    죽음의허무 2025.08.11 - 06:52 29
    7616
    기타
    hwid changer
    죽음의허무 2025.07.21 - 19:22 33
    7615
    기타
    Malware Zero
    kayle5 2025.07.10 - 01:02 28
    7614
    던파
    x키 핫키
    Newjeans 2025.07.08 - 11:58 40
    7613
    기타
    GIMP
    kayle5 2025.07.07 - 02:40 25
    7612
    기타
    어도비 어크로뱃 리더 DC
    kayle5 2025.07.07 - 02:35 26
    7611
    기타
    Everything
    kayle5 2025.07.07 - 02:32 26
    7610
    기타
    픽픽캡처
    kayle5 2025.07.07 - 02:30 28
    7609
    기타
    꿀뷰
    kayle5 2025.07.07 - 02:29 37
    7608
    기타
    fiddler4.6.2 프로그램
    초은 2024.04.28 - 12:42 21
    7607
    기타
    exeinfope 프로그램
    초은 2024.04.28 - 12:37 32
    7606
    기타
    PEVIEWER 프로그램
    초은 2024.04.28 - 12:36 30
    7605
    기타
    SimpleHotkey 매크로 프로그램
    초은 2024.04.28 - 12:31 26
    7604
    기타
    mpqeditor 파일
    초은 2024.04.28 - 12:29 27
    7603
    기타
    서든어택 탱커용 오엠
    휜둥이 2024.04.28 - 04:33 51
    7602
    기타
    G메크로 타게임 스킬메크로 가능
    휜둥이 2024.04.27 - 08:28 37
    7601
    기타
    Protection-id
    죽음의허무 2024.04.26 - 23:06 25
    7600
    기타
    더미다 패킹툴
    죽음의허무 2024.04.26 - 23:05 26
    7599
    기타
    VMProtect
    죽음의허무 2024.04.26 - 23:04 41
    7598
    기타
    린2 ip수정
    떼쟁 2024.04.26 - 11:22 37
    7597
    기타
    키매크로 (오토)
    떼쟁 2024.04.26 - 10:51 42
    • 1 2 3 4 5 6 7 8 9 10 .. 153
    • / 153 GO
  • GAMEZONE
 GAMEZONE all rights reserved.
by OrangeDay